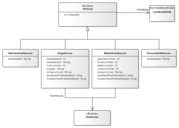
Adresse : Class diagram
Created:
11.06.2013 14:41:35
Modified:
25.09.2013 21:52:27
Project:
Author:
rorchr
Version:
1.0
Advanced:
ID:
{D1A5B8B1-1F55-4ef8-B50F-AD2448F1C179}